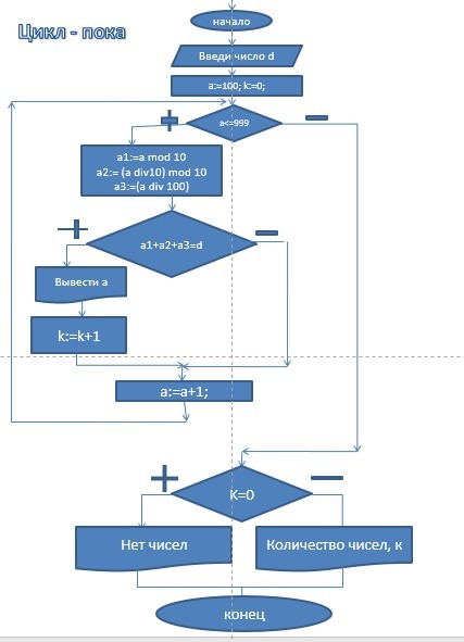
• найти количество всех целых трехзначных чисел и вывести их на экран сумма цифр которых равна заданному числу d

    !! паскаль через цикл пока по схеме

    question img

Ответы 3

  • помогите пж
  • )))))
  • var d,a,a1,a2,a3,k: integer;

    begin

    readln(d);

    a:=100; k:=0;

    while a<=999 do

    begin

    a1:=a mod 10;

    a2:=(a div 10) mod 10;

    a3:=a div 100;

    if a1+a2+a3 = d then

     begin

     write(a,' ');

     k:=k+1;

     end;

    a:=a+1;

    end;

    if k=0

    then writeln('Нет чисел')

    else writeln('Количество чисел ',k);

    end.

    Пример:

    25

    799 889 898 979 988 997 Количество чисел 6

    • Автор:

      brownie
    • 6 лет назад
    • 0
  • Добавить свой ответ

Войти через Google

или

Забыли пароль?

У меня нет аккаунта, я хочу Зарегистрироваться

How much to ban the user?
1 hour 1 day 100 years